LMS

   Introduction


A learning management system (LMS) is a software application or web-based technology used to plan, implement and assess a specific learning process. It is used for eLearning practices and, in its most common form, consists of two elements: a server that performs the base functionality and a user interface that is operated by instructors, students and administrators.

Basically all LMS have a technological and an educational part. The technological part consists in the practical elements of implementation and management of a course, such as students enrolled, passwords, content publishing, monitoring access, performance reporting, chats, among others.

The Learning Management System allows the use of different media and resources to make classes more interesting and dynamic, such as videos, audios, presentations, etc. It also has tools that allow interaction between students, teachers and peers, exchange of information and material available for study. Learning management systems have faced a massive growth in usage due to the emphasis on remote learning during the COVID-19 pandemic.


Entities


  1. Admin
  2. Student
  3. Lecture
  4. Course
  5. Book
  6. Login
  7. Feed Back
  8. Result
  9. Past paper
  10. Schedule

  • Admin - Admin is the most important entity in the ER diagram. The admin has their attributes like their Admin id and Admin name. Admin manage in the course. Admin and course have one to many relationships because course manage a one admin and an admin have mange the many course. The relationship between Admin and Lecture is one to many because a lecture has an admin and an admin provide many lecture. The relationship between Admin and student is one to many relationship because an admin manage the many student. The relationship between Admin and book is one to many because an admin mange the many book. The relationship between Admin and schedule is one to one relationship because an Admin manage the one schedule. The relationship between admin and login is one to one relationship because an admin has one login. The relationship between admin and result one to many relationship because an admin mange many result. The relationship between admin and past paper is one to many relationship because an admin mange the many past paper. These are the think about admin in a learning management system(LMS).
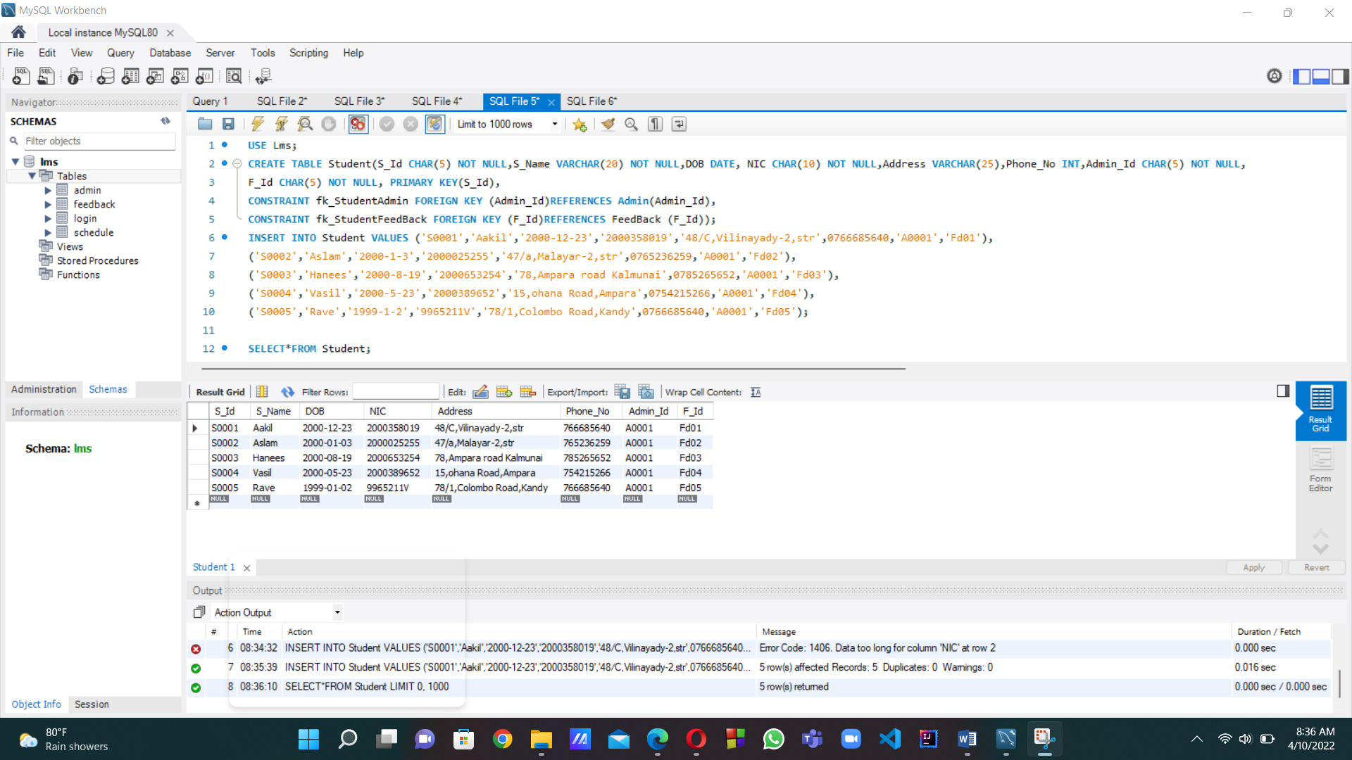
  • Student - student in a learning management system so important. Lms are established for learning/teaching students an important role in this system. Basically all student has attributes likes their Sid, NIC, Tell No, Address, Sname and DOB. Address and Sname are composite attributes. composite attributes are the one which takes two or more values. The Address have three types which are Country, House No and Street. The Sname have two types which are First Name and Last name. Age of the student can be derived from their date of birth. Phone no of student can be simple or multi valued attribute. Admin identify each student by their S_Id, that is the primary key of the Student entity. Student usually have relationship between Book, Course, Feed Back and Past Paper. The relationship between student and book are one to many because student can take many books but a book can be takes by only one student at the particular times. The relationship between schedule and student are one to many because a schedule view in many student. The relationship between Student and FeedBack are many to many relationship because many Student has many FeedBack. There are the think about student in a learning management system.
  • Lecture - lecture in a learning management system is like a has student. They manage course when a lecture is being recruited to a LMS the will given a  Id number which will be their unique primary key. Also they have attribute like Lec Name, Email, Address, Lec Id, Phone No and DOB. They will be having a one to one relationship with course, a lecture can only mange one course. The relationship between lecture and Past paper are one to one because many lectures view in many past paper. There are the think about lecture in a learning management system.
  • Course - Course have attributes like their Course Type, Course name and week. Course uniquely identify Course Id, that is a primary key of the course entity. There are the think about course in a learning management system.
  • Book -A book is medium for recording information in the form of text or images, typically compost of many pages and bound together. As per the diagram each book has a unique ID number. ISBN is the Primary key for books. Typically a book has some attributes, they are title, book name, price and upload date. The relationship between Admin and Book is one to many because an admin manage many book. There are the think about book in a learning management system.
  • Login - login in a learning management system(LMS) are so important. Login have attributes like their user name, password. Login uniquely identify user name, that is a primary key of the login entity. These are the think about login in a learning management system.
  • Feed Back- Feed Back is the weak entity in the learning management system. Feed Back will not exits if the Students and lecture are not exits. Feed Back has some attributes, they are F Id and F Type. The relationship between student and feed back is many to many because many student has many feed back. The relationship between lecture and feed back is many to many because many lecture mange many feed back. These are the thing about feed back in learning management system.
  • Result - Result have attributes like their R id, Marks and Subject . result uniquely identify R id, that is a primary key of the Result entity. The relationship between result and Admin is many to one because An admin manage many result .These are the think about result in a learning management system.
  • Past paper - Past paper have attributes like their PastpId, Year and pastp name. Past paper entity uniquely identify PastpId , that is a primary key of the past paper entity. The relationship between past paper and student is many to many to many relationships because many student view many past paper .These are the think about Past paper in a learning management system.
  • Schedule - Schedule have attribute like their Sch Id, Sch Name and Sch Date. Schedule entity uniquely identify Sch Id. that is a primary key of the Schedule entity. The relationship between Schedule and Student is one to many relationships because many student view one schedule. The relationship between Schedule and admin is one to one relationship because one admin manage one schedule. So these are the think about Schedule in a learning mangment system.
Er Daigram



Actors


In this learning management system we have strong entity and weak entities. Strong entities are Admin,
students, Lecture, Past paper, Result, Login, Course, Book and Schedule. The weak entities are Feed
Back.

These are the actors in the learning management system.

  1. Admin
  2. Student
  3. Lecture
  4. Course
  5. Book
  6. Login
  7. Feed Back
  8. Result
  9. Past paper
  10. Schedule
Functions

  • Admin- A Learning Management System administrator is a person who has the responsibility of managing the team and providing daily support as well as keeping the ongoing operations of an LMS stable.
  • Student - Eventually, at the base of the hierarchical pyramid of the LMS there are users enrolled as students. It is, obviously, the role with less power: it allows, in fact, to only see courses you are enrolled in, see events in the shared calendar and messages from the teacher,past paper access reports of your own progresses and results. The student is the one with less “active” functionalities, since he can only complete actions and tasks if the teacher assigned them to him. There will also be a fee for the learning process.

  • Lecture - The structure and the role hierarchy within the LMS allow the teacher to only care about training: from the creation of the training process in his course, to the choice of strategies and content delivery.

  • Past paper - Completion of viewing and obtaining samples of examination papers completed in the past years.

  • Result - Encouraging the learning process with a directory of our progress.

  • Login - It is also important that the learning management system login page is accessible on multiple devices. Also students, teachers and other staff go to their pages with their username and password to engage in learning and teaching activities.

  • Book - People gets benefits from books by referring to those books. Books are one of the ways for which the talent of the authors is been viewed to the outside world. A good society is formed where most of the people read books.

  • Schedule - Some companies opt for a catalog feature when they implement their employee training. You will find endless possibilities, depending on the LMS that you choose. You can create your own directory of online courses, search within the catalog by using keywords, location, lecturers, dates, categories, or even explore custom taxonomies. With this feature, you can showcase how many lessons you are planning to offer in your Learning Management System. You will also be able to choose which user will get to see certain courses and who will not.

Normalization Steps

First Normal Form (1NF)

  • Single valued Attributes.
  • Values stored in a column should be of the same domain.
  • All columns in the table should have unique names.
     
Second Normal Form (2NF)

  • Should be in 1NF.
  • Should not have Partial Dependency. 
Third Normal Form (3NF)
  • Should be in 2NF.
  • Should not have Transitive Dependency.
     
Boyce Cod Normal Form (BCNF)
  • Should be in 3NF.
  • For each Functional Dependency there should be a Super Key.  




SQL Data base

Database query languages are computer languages used to make queries in databases and information systems. According to the relational model we create the SQL query. First, we want to create the database, for that we use the key word “CREATE DATABASE ”. Then we use “SHOW DATABASES;” key word for to see if the database is created. Then we want to create the table. So, for that we want to use the database. So, we put the key word, that is “ USE ; ” . And then we can create the table.

Here is the list of all created tables schemas














Table

Admin



Student



Lecture






Past paper


Result



Login



Course



Book



Schedule



Feed Back







Comments